¿Qué hay de nuevo?
- Se ha añadido un nuevo método de vinculación de llaves para Model 3/Y sin necesidad de certificados. Para vincular las llaves se puede utilizar cables LC005, VVDI o PeMicro. La nueva funcionalidad permite modificar el número VIN en el volcado (dump) para facilitar la vinculación sin inconvenientes. Para módulos VCSEC recientes (2021–2024), se ha incorporado la posibilidad de instalar el firmware de un chip virgen tras su sustitución.

- El método de vinculación de llaves con certificados ha sido optimizado — ahora los certificados no se bloquean tan rápidamente.
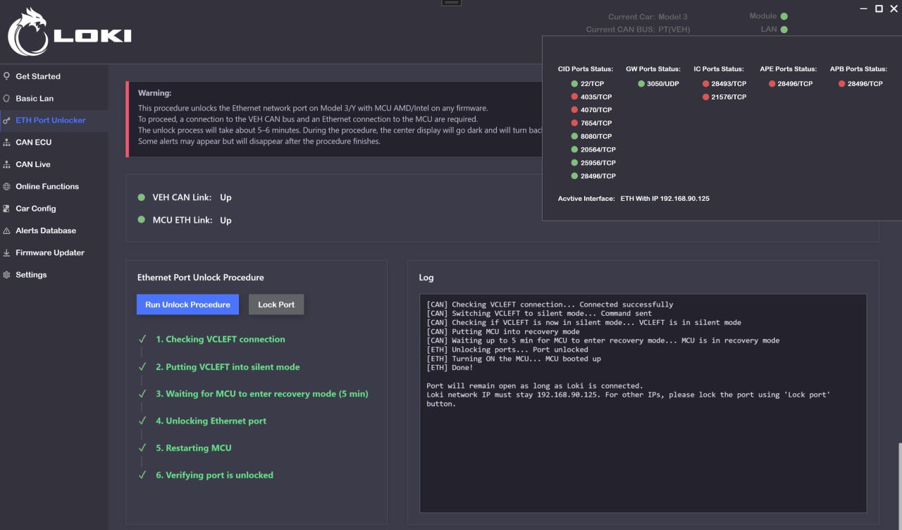
- Se ha añadido la función de desbloqueo del puerto de red para todos los Model 3/Y con cualquier firmware, a través del bus CAN. Esto permite abrir los puertos de todos los actualizadores (Telnet, HTTP, Gadget) y el puerto del gateway para cambiar la configuración con las pantallas activadas, sin necesidad de desmontar la MCU. Probado en M3 Intel HW3.0, MY AMD HW3.1, MY AMD HW4.0. En vehículos del mercado chino, esta opción permite realizar un redeploy desde LOKI sin restricciones.

- Se ha incorporado la opción de instalación de navegación en Model 3/Y (Intel/AMD) con los firmwares más recientes, sin afectar el sistema de actualizaciones del vehículo.

- Se ha añadido la función de activación del Service Mode para Model 3/Y (especialmente útil para vehículos del mercado chino).

- Se ha añadido la posibilidad de lectura y registro de secured config en Model S/X mediante cable LC005 — sin necesidad de un programador adicional.
- Se ha añadido la opción de restablecer alertas de servicio para baterías de Model 3/Y (aislamiento, VSH, etc.).
- Se ha añadido la opción de restablecer BMS_w023 para baterías de Model S/X

- Se ha corregido el funcionamiento de SDM/RCM.
- La interfaz de trabajo con el actualizador ha sido rediseñada para ser más clara y funcional.
- Se han optimizado las funciones existentes por CAN.

- Las funciones en línea ahora son más cómodas y brindan mejor información al usuario.
- Varias páginas del software han sido rediseñadas para mejorar la comprensión.


Explorar más
19 Noviembre, 2025
Tiempo de lectura - 8 minutos
Diagnóstico de vehículos Rivian y capacidades del nuevo escáner LOKI PRO
Leer más
26 Febrero, 2025
Tiempo de lectura - 5 minutos
Edición de parámetros de configuración de los vehículos Tesla
Leer más
16 Abril, 2024
Tiempo de lectura - 10 minutos